ПродукцияАРМ «Орион Икс»
Рекомендации по построению систем пожарной автоматики в соответствии с СП 484.1311500.2020 изм.1
Автоматизация проектирования BolidCAD
Оборудование Болид в Едином реестре российской радиоэлектронной продукции
Приглашаем принять участие в опросе

АРМ «Орион Икс»

Орион Икс
АРМ «Орион Икс»
АРМ «Орион Икс» - программное обеспечение для организации автоматизированного рабочего места мониторинга и управления охранной сигнализацией и пожарной автоматикой, реализованных на оборудовании ИСО «Орион».
ПО АРМ «Орион Икс» работает под управлением операционной системы Астра Linux SE.

Номер в Едином Реестре российского ПО: 28234



Применяется в системах:
Пожарная сигнализация
Установки пожаротушения
Оповещение о пожаре
Охранная сигнализация
Противодымная вентиляция
Технологическая сигнализация

Функциональные возможности:

  • Получение более 250 видов событий от систем сигнализации и пожарной автоматики, отображение состояний систем сигнализации и пожарной автоматики на графических интерактивных планах помещений
  • Управление элементами системы при помощи модулей рабочего места и с помощью интерактивных графических планов помещений
  • Вывод тревожных извещений со звуковым сопровождением и алгоритмом обработки в специальных графических модулях – «Инциденты» и «Окно тревожных сообщений»
  • Иерархическое отображение структуры системы
  • Накопление всех событий в журнале с системой гибких фильтров
  • Развитая система WEB-отчётов
  • Импорт конфигурации ППКУП «Сириус» и пульта «С2000М, возможность работы с приборами ИСО Орион без сетевых контроллеров (по протоколу Орион)
  • Работа в ОС Астра Linux SE с включёнными режимами защиты: замкнутой программной среды и мандатного контроля целостности, поддержка специального режима ограничения прав пользователей «КИОСК» для Astra Linux SE
  • Возможность работы с бесплатной ОС Ubuntu Linux 24.04

АРМ «Орион Икс» может контролировать:

  • До 600 000 элементов (адресных извещателей, неадресных шлейфов, исполнительных устройств)
  • До 65 535 зон
  • Количество приборов и линий их подключений – не ограничено

Особенности программного обеспечения (ПО) АРМ «Орион Икс»

  • ПО поддерживает работу с приборами ИСО «Орион»:
    • ППКУП «Сириус», подключаемых по локальной сети
    • пультами «С2000М» и «С2000М исп. 02», подключаемых через RS485/232, или по локальной сети через С2000-Ethernet
    • приборами ИСО «Орион», подключаемыми через RS485 или по локальной сети через С2000-Ethernet
  • Поддержка импорта конфигурации для приборов «Сириус» и пультов «С2000М» из файлов конфигураций, возможность чтения конфигурации из ППКУП «Сириус»
  • Работа под управлением защищённой российской ОС – Аstra Linux Special Edition (ALSE) релиз «Смоленск», «Орёл», даже на системах с высоким уровнем требований безопасности (с включёнными режимами замкнутой программной среды и мандатного контроля целостности) и в специальном режиме ограничения прав пользователей «КИОСК»
  • Работа под управлением бесплатной ОС - Ubuntu Linux 24.04
  • Взаимодействие с системой управления базами данных (СУБД):
    • PostgreSQL версии 11 для ОС Astra Linux Special Edition 1.7.6
    • PostgreSQL версии 15.6 для ОС Astra Linux Special Edition 1.8.1
    • PostgreSQL версии 16 для ОС Ubuntu Linux 24.04
  • Возможность работы с несколькими линиями Ethernet, RS485, RS232 на одном сервере
  • Поддержка подключения к одному интерфейсу RS232 до 127 пультов «С2000М», и к каждому из которых подключить до 127 приёмно-контрольных приборов
  • Поддержка подключения к одному интерфейсу RS485 до 127 приёмно-контрольных приборов
  • Поддержка подключения до 127 ППКУП «Сириус» по локальной сети
  • Поддержка подключения приборов и пультов при помощи преобразователя интерфейсов С2000-Ethernet
  • Рассчитанная ёмкость системы – до 600 тысяч элементов и до 65535 зон на один персональный компьютер (ПК)
  • Управление системами охранной и пожарной сигнализации при помощи рабочего места оператора
  • Модульная архитектура и масштабируемость — система состоит из отдельных модулей, которые запускаются из единой оболочки, что облегчает поддержку программного комплекса, обеспечивает добавление новых возможностей в сжатые сроки. Каждый модуль за счёт гибких настроек обеспечивает возможность специализации каждого рабочего места под определённую задачу
  • Web- подсистема, позволяющая дистанционно взаимодействовать с сервером оборудования, например – строить отчёты с помощью менеджера отчётов
  • Возможность как самостоятельной установки ПО, так и приобретение продукта в виде готового серверного решения с оптимально подобранными характеристиками и сертификатом от ГК «Астра»
Рабочее место оператора

Пример компоновки модулей рабочего места оператора


Основные задачи и возможности:

С помощью ПО АРМ «Орион Икс» можно решать функциональные задачи, решение которых было невозможно в рамках применения только приборов и устройств ИСО «Орион»:

  • Организация рабочего места оператора систем безопасности с выводом информации на монитор, отображением графического плана охраняемых помещений, возможностью управления сигнализацией с плана объекта и других модулей рабочего места
  • Организация рабочего места администратора для графического конфигурирования системы, добавления баз данных (БД) персонала, распределения прав, настройки рабочих мест и т.д.
  • Отображение тревожных извещений со звуковым оповещением и отслеживанием реакции оператора в специальных графических модулях – «Инциденты» и «Окно тревог»
  • Создание рабочего места оператора разных систем безопасности: охраной сигнализации и пожарной сигнализации
  • Организация рабочего места диспетчера противопожарных систем (пожарной сигнализации, автоматики пожаротушения, дымоудаления, оповещения) с цветным графическим отображением тревожных и аварийных ситуаций
  • Получение контролирующим сотрудником отчётов по инцидентам и событиям с возможностью гибкого фильтра в Web-подсистеме отчётов через браузер

Менеджер конфигурации. Линия подключения к приборам


Приборы, с которыми поддержана работа в АРМ «Орион Икс»

  • Пульты: С2000М, С2000М исп.02, ППКУП Сириус
  • Клавиатуры и блоки индикации С2000-К, С2000-КС, С2000-БИ, С2000-БКИ, С2000-ПТ, Поток-БКИ, С2000-БИ исп.01
  • Приборы приёмо-контрольные охранные и пожарные: С2000-2, С2000-4, Сигнал-20, Сигнал-20 сер.02, Сигнал-20П, Сигнал-20М, Сигнал-10, С2000-КДЛ, С2000-КДЛ-2И, С2000-КДЛC, С2000-СП1, С2000-КПБ
  • Приборы пожарной автоматики и речевого оповещения: С2000-АСПТ, Поток-3Н, Рупор, Рупор исп. 01, Рупор-200, Рупор-300, Рупор-Диспетчер исп. 01, Рупор-Диспетчер исп. 02, Рупор исп. 01, Рупор исп. 02, Рупор исп. 03
  • Приборы передачи извещений: С2000-ИТ, УО-4С, C2000-PGE, С2000-PGE исп.01
  • Источники питания РИП-12 RS, РИП-12-2А RS, РИП-24-2А RS, МИП-12, МИП-24, МИП-24-С, ПКВ-РИП-12 исп. 56, ПКВ-РИП-24 исп. 56, РИП-12 исп. 50/51, РИП-12 исп. 54, РИП 12 исп. 56, РИП-24 исп. 50/51, РИП 24 исп. 56, РИП-24 исп. 57, РИП-48 исп. 01, и др.
  • Преобразователи интерфейсов С2000-Ethernet, USB-RS232, USB-RS485, USB-RS

Менеджер конфигурации

«Менеджер конфигурации» обеспечивает настройку графического виртуального представления структуры охранно-пожарного оборудования, расположенного на объекте, а также обеспечивает настройку прав доступа операторов к системе и прав на управление сигнализацией. Графическое представление создаётся администратором с целью копирования интерфейсных и родительских связей технических средств охраны на объекте и описания процесса их взаимодействия. В «Менеджер конфигурации» вынесены функции создания поэтажных планов, настройка полномочий персонала ПЦН, посетителей и работников объекта. «Менеджер конфигурации» – основной элемент программы, связанный с настройкой всех существующих объектов системы.

В приложении «Менеджер конфигурации» осуществляется настройка графического интерфейса рабочих мест операторов, где можно создать сразу несколько представлений рабочих мест с произвольно расположенными модулями и распределить их по операторам через настройку прав и полномочий.

Вкладки менеджера конфигурации

«Менеджер конфигурации» позволяет решать следующие задачи:

  • Описывать физическую структуру системы охраны: приборы, линии подключения, набор аппаратных зон сетевых контроллеров
  • Следить за количеством используемых элементов лицензии (входов, исполнительных устройств, адресных устройств
  • Описывать инфраструктуру объекта охраны: создавать, или импортировать зоны (аппаратные или системные), группы зон, папки, точки прохода
  • Размещать элементы системы в дереве планов помещений
  • Заносить данные о сотрудниках, структурных подразделениях, автомобилях
  • Настраивать полномочия операторов для работы с системой и права на управление системой сигнализации
  • Заносить пароли, пин-коды и коды ключей Touch Memory для идентификации сотрудников и посетителей при управлении системой сигнализации
  • Формировать графическое представление рабочего места оператора из набора отдельных графических модулей с произвольным размещением их на экране

Запуск приложения «Менеджер конфигурации» производится из модуля «Оболочка системы» через ярлык программы. Запуск приложения «Менеджер конфигурации» отдельно от оболочки системы невозможен. Права на запуск приложения «Менеджер конфигурации» и его отдельных вкладок настраиваются в АРМе через систему полномочий и прав.

Рабочее место оператора

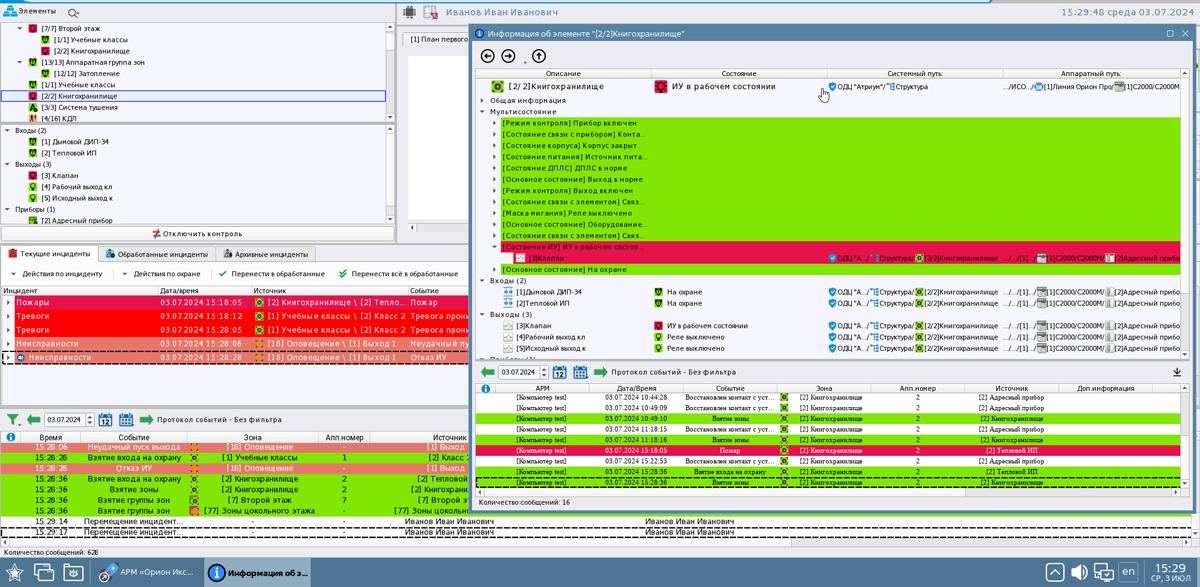
«Рабочее место оператора» - это набор графических модулей для организации рабочего места дежурного оператора. Рабочее место является основным рабочим инструментом оператора при выполнении операций мониторинга. Оно обеспечивает возможность получения информации по состоянию объектов и позволяет оперативно реагировать на возникающие в системе события. Рабочее место имеет модульную структуру, что позволяет настраивать рабочие места операторов для любых задач и с любой информативностью.

В состав рабочего места может входить: список контролируемых элементов, список зон, список групп зон, протокол событий, интерактивный план объекта, окно тревожных сообщений, модуль инцидентов, панель оператора.

Рабочее место оператора с окном тревожных сообщений


Карточка элемента


«Рабочее место оператора» позволяет решать следующие задачи:

  • Отображать графически состояния всех элементов системы на планах помещений
  • Отображать журнал хронологии событий, в т.ч. системных, по действиям пользователя
  • Предоставлять оператору информацию по объектам системы: вход, выход, адресат, прибор, зона, группа зон, папка, точка доступа
  • Оперативно реагировать на тревожные сообщения и инциденты с помощью соответствующих окон и модулей
  • Привлекать внимание к нештатным состояниям системы с возможностью отслеживать время реакции оператора
  • Осуществлять управление элементами системы с планов помещений других графических модулей
  • Разграничивать права оператора на управление системой и просмотр отдельных контролируемых зон
  • Обрабатывать и сохранять истории тревожных событий и действий оператора
  • Производить гибкую настройку интерфейса рабочего места за счёт произвольного размещения графических модулей на разметке
  • Оптимизировать процесс разметки за счет использования специальных шаблонов с вынесенными на них графическими модулями

Оболочка АРМ «Орион Икс»

Оболочка АРМ «Орион Икс» – основной компонент системы, который управляет запуском всех программных модулей и элементов системы. Весь набор программных средств операторов и администраторов для удобства работы объединён в единую оболочку системы, запуск которой осуществляется с ярлыка на рабочем столе.

Оболочка с окнами отладочных модулей


Особенности оболочки:

  • Используется единая графическая панель для запуска менеджера конфигураций, подсистемы отчётов, рабочих мест оператора, отладочных модулей, окна смены оператора
  • В оболочке отображается информация о версии программного обеспечения и ограничениях лицензии.
  • Оболочка позволяет запускать Web окружение менеджера отчётов (отчёт по событиям, отчёт по инцидентам за смену, отчёт по инцидентам)
  • Получать информацию о работе отдельных моделей и компонентов системы через систему отладочных окон (опционально)
  • Смена оператора возможна без закрытия оболочки
  • Закрытие оболочки подразумевает закрытие всех рабочих мест, сервера БД и менеджера конфигураций
  • Доступ к кнопкам оболочки, запрет на закрытие и запуск может настраиваться администратором через систему прав оператора.

Web-подсистема отчётов

Менеджер отчётов представлен в виде части Web подсистемы Ориона Икс и предназначен для периодического сбора статистики по событиям системы сигнализации, действиям оператора и системной логики; формирования отчётных документов за смену дежурства. В АРМ «Орион Икс» подсистема отчётов реализована в виде отдельного Web сервиса , которое вызывается администратором или оператором из оболочки при наличии соответствующих прав.

Подсистема отчётов


Особенности подсистемы отчетов:

  • Запуск в браузере ОС или собственном Web обозревателе
  • Сбор статистики по произошедшим за выбранный период происшествиям по любым событиям системы (с учётом выбранного фильтра)
  • Представление статистических данных в табличной форме с возможностью печати или экспорта в различные форматы
  • Гибкая настройка параметров предоставления отчётов для получения необходимой информации (по событиям, элементам объекта охраны, периодам и др.)
  • Встроенный поиск в отчётах по категории или событию
  • Предоставление отчётов разной выборки: по событиям, по инцидентам, по инцидентам за смену

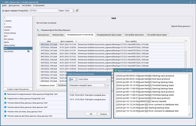
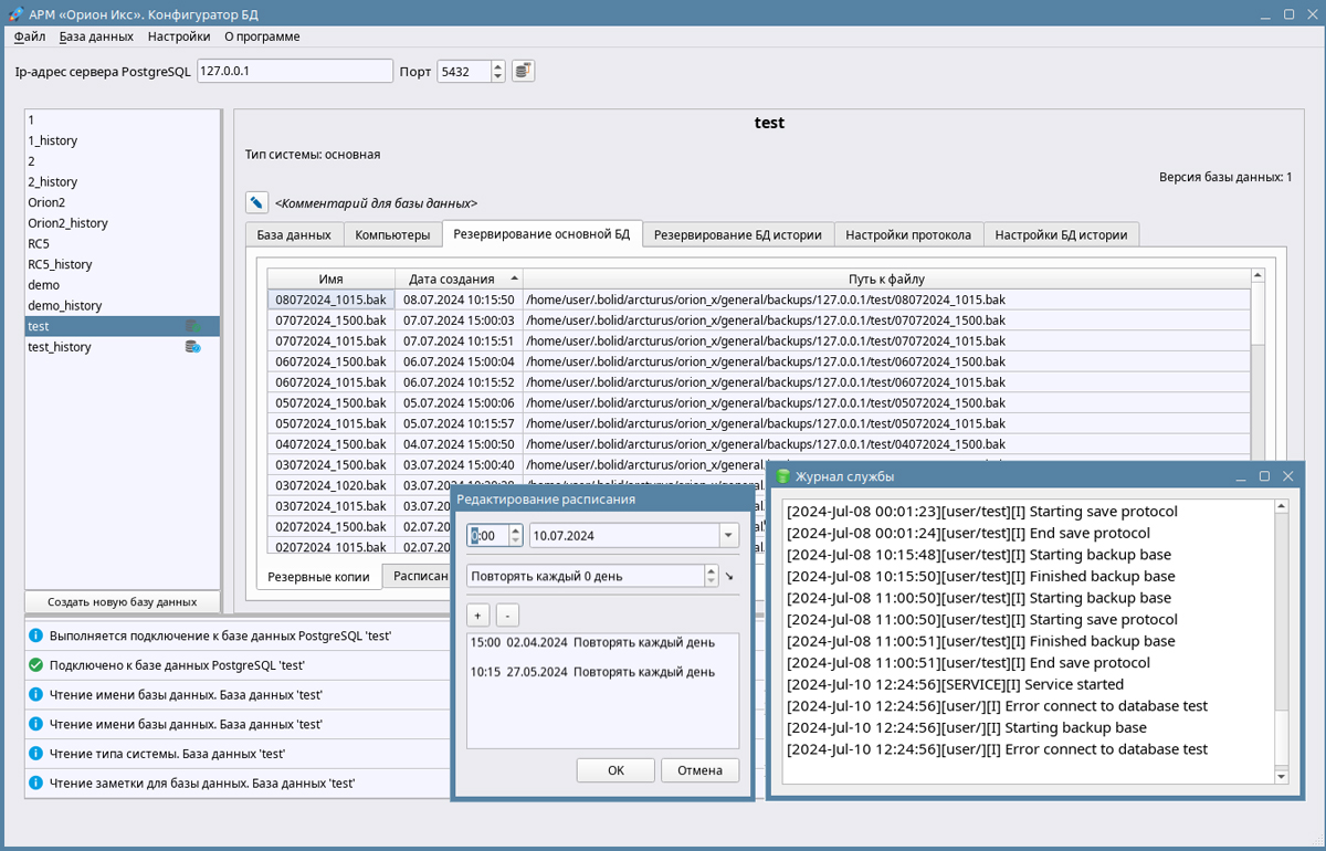
«Конфигуратор БД» и служба резервного копирования

«Сервер БД Орион Икс» обеспечивает доступ всех загружаемых модулей системы к базе данных АРМ «Орион Икс» с помощью СУБД: PostgreSQL. Для настройки конфигурации сервера «Сервер БД Орион Икс», создания расписаний резервных копий, обновления БД, предназначена отдельная утилита - «Конфигуратор БД», которая входит в состав дистрибутива.

Конфигуратор БД предназначен для подключения АРМ «Орион Икс» к базам данных, создания новых БД, модернизации БД при установке новых версий, ручном и автоматическом резервном копировании, поддержании определённого размера основной БД, автоматическом сбросе протокола в БД истории и других действиях с базами данных.

Служба резервного копирования – это служба, которая осуществляет автоматический сброс данных из основной БД в БД истории и осуществляет резервное копирование основой БД и БД истории по расписанию, без участия пользователя.

Конфигуратор БД


Требования к аппаратному и программному обеспечению

Рекомендуемые:
  • Процессор: не ниже Intel Core i5, с частотой не менее 2,5 ГГц
  • 16 Гб ОЗУ
  • Поддержка дискретным или интегрированным видеоадаптером технологии ES OpenGL 2 и GLSL 1.30
  • SSD накопитель для установки операционной системы

Рекомендуется применять твердотельные (SSD) накопители, ёмкостью не менее 100 Гб и отдельный накопитель для хранения бекапов основной БД, БД истории и отчётов.

АРМ «Орион Икс» работает под управлением:

  • ОС Astra Linux Speial Edition 1.7.6 и 1.8.1 релизов «Орёл», «Смоленск», «Воронеж»
  • ОС Ubuntu Linux 24.04.

Для работы с БД должна применяться система управления базами данных PostgreSQL версий:

  • PostgreSQL версии 11 для ОС Astra Linux Special Edition 1.7.6
  • PostgreSQL версии 15.6 для ОС Astra Linux Special Edition 1.8.1
  • PostgreSQL версии 16 для ОС Ubuntu Linux 24.04

АРМ «Орион Икс» поставляется в виде DEB-пакета для установки на предустановленные операционные системы, или в виде готовых решений на базе рабочих станций, оснащённых ОС Ubuntu Linux 24.04 или Astra Linux SE 1.7.5 релиз «Смоленск» и оптимизированных для работы с определённым количеством приборов ИСО «Орион» и сетевых контроллеров.

В качестве готовых аппаратных решений предлагаются серверы двух исполнений:

  • исп.01 – для установки в серверную стойку
  • исп.02 – обычное исполнение ПК в корпусе формата MidTower.

Полную информацию по комплектациям и лицензионным ограничениям аппаратных решений можно найти на нашем сайте в разделе «Продукция – Интегрированная система охраны «Орион» - Серверы с установленным программным обеспечением»

В АРМ «Орион Икс» добавлена поддержка работы в режиме КИОСК в ОС Astra Linux SE. Режим КИОСК – особый режим, в котором пользователю разрешается запускать только приложения, явно указанные в настройках профиля. Использование АРМ «Орион Икс» в данном режиме делает еще более широким спектр его применения и предоставляет более гибкие настройки безопасности.


В прошлом ролике мы установили АРМ «Орион Икс». Теперь начнём настраивать.


АРМ «Орион Икс» - программное обеспечение для организации автоматизированного рабочего места мониторинга и управления охранной сигнализацией и пожарной автоматикой, реализованных на оборудовании ИСО «Орион». АРМ «Орион Икс» работает под управлением операционной системы Астра Linux SE.



Инсталляция, монтаж » Подключение АРМ Орион Про к системе Орион Икс
22 января 2026|Гооге Иван Сергеевич (Арсеньев)

Инсталляция, монтаж » Перенос информации с Орион Про на Орион Икс
22 января 2026|Гооге Иван Сергеевич (Арсеньев)

Эксплуатация » Ошибка загрузки оболочки Орион Х на Астра Линукс 1.8.
21 октября 2025|Иванов Петр Николаевич (Москва)

Проектирование » Орион ИКС Интеграция
04 октября 2025|Кирьянов Никита Александрович (Санкт-Петербург)

Эксплуатация » Орион Х. Источник
10 июня 2025|Хайруллин Рамиль Шафикович (Челябинск)

Эксплуатация » Орион Х. e-mail
10 июня 2025|Хайруллин Рамиль Шафикович (Челябинск)

Эксплуатация » Орион Х. Объекты
04 июня 2025|Хайруллин Рамиль Шафикович (Челябинск)

Новости » Обновление АРМ «Орион Икс»
22 мая 2025|Информационный отдел НВП Болид (Королев)

Эксплуатация » Орион Х. Интерфейс
23 апреля 2025|Хайруллин Рамиль Шафикович (Челябинск)

Ещё...
Вы можете задать вопрос в техподдержку.
Также можете оставить отзыв на продукт: пожаловаться, поблагодарить, предложить идею.